I Love Free Software |
- Free P2P Client to Search and Download Any Files: Koolwire
- Free File Cleaner to Delete Bulk Files: Delete All Except
- Create Windows Aliases for your Favorite Apps: Win+R Alias Manager
- Free Contact Manager and Planner: Chaos Free
- Unified Remote: Wirelessly Control PC From Android Phone
- Unlimited Online Storage Free with Bitcasa
- Find Missing Drivers and Install Missing Drivers Free: Driver Easy
- 5 Free Software To Get Windows 8 Look On Windows 7
- Free CRM Software to Track Customers: Customer Manager
- Free Media Converter to Convert Any Audio File: Kool Media Converter
| Free P2P Client to Search and Download Any Files: Koolwire Posted: 31 Jul 2012 06:30 PM PDT Koolwire is a small yet interesting, multisource p2p client required to search and download almost any kind of file at any time. The name derives from that of the worldwide famous software called Limewire and Koolwire takes a giant leap in terms of speed, performance, safety, increased accessibility and simplicity thus making this application a user friendly one, and since it has got the latest technology for sharing files, it makes downloading of files a worthwhile experience. Features of this P2P clientKoolwire P2P comes with a lot of exciting features that makes downloading of files a lot more fun. Some of the main attributes of this cool P2P client have been discussed in brief below:
Other Additional Features :
Installation and DownloadKoolwire P2P is available for free download from the publisher website, BestWebSharing. It is an 8.88MB file which can be downloaded by following this link. While installing this application, the user will be prompted to install 'Energy Web Search' and 'Energy Community Toolbar', which are two new additional components which comes with the downloaded installer. The user can choose to install these features according to his/her convenience. The remaining of the installation takes little time for completion. The Final VerdictThus we see that Koolwire is indeed a cool, small in size, user friendly, free to download P2P client which comes with a whole load of exciting features. Most importantly, this app does not support any adware or spyware. Summing up, we can say that Koolwire is indeed a requisite in the software closet of an ardent downloader. No related posts. Free P2P Client to Search and Download Any Files: Koolwire was originally published at I Love Free Software |
| Free File Cleaner to Delete Bulk Files: Delete All Except Posted: 31 Jul 2012 05:00 PM PDT Delete All Except is a very efficient, free file cleaner that helps in deleting a set of files in a folder whereby giving you the option to select the files which you would like not to be deleted. People who use several file formats on their computer and save them in a single folder would find this free bulk file cleaner very useful when they wish to delete numerous files besides files of a specific name or a format. Using this free file management software is pretty simple wherein you need to be aware of the file formats and basic exploring knowledge. Installing this free file cleanerInstallation of this free file cleaner is easy where you need not do much more than just downloading and running the installation procedure. The first step involves downloading the zip file containing the executable file on your computer from here. Once you have the zip file you need to unzip it and launch the setup.exe file. After the installation process is over just click on the launch shortcut from your desktop and you are ready to use this free file management software. If you are looking for a simple file cleaning utility, you can try Xleaner, BleachBit Free and Hardwipe. Using this free file cleanerAfter you launch this free bulk file cleaner you would see a very simple interface with very few options on it. The window is a small one which has two blank spaces each representing the Folder location and the filters respectively. To begin with you need to be aware of the folder where you wish to delete specific bunch of files from. You need to be cautious enough about the location before you proceed to select the specific folder. The reason for this is that you might accidentally end up deleting all the files even the ones which you would have not liked to be deleted. The moment you click on the Browse option you would need to browse to the folder from the explorer that pops up. Once you have selected the folder the next step is to type in the format which you wish to be kept and not deleted. For instance in the screenshot below the folder we selected has .docx and mp3 file formats in the folder. Considering we had to delete all the mp3 files and leave the .docx files as they are we have to mention ''*.docx'' in the blank space at the bottom. Moreover the folder had some files of the ''*.doc" format so we can insert a ',' and filter the deletion process for two formats as well. Now when you are done with all the above the final step is to click on preview. Doing so will pop up a new window which lists down all the files that would be deleted as well as the ones which would be safe after the execution of the entire process. Moreover in case you wish to check out how many files get deleted after you run the deletion process you can check it at the top of the preview window. It lists the number of files that would be deleted right next to the heading ''# of files to be deleted''. Lastly to execute the process you need to click on the Delete button at the bottom of the preview window. This free file cleaning utility before execution would ask you if you wish to continue or not where after you select ''yes'' the files would be deleted. Please Note: While using this software you must be 100% sure about which files you are deleting and whether the formats inserted at the bottom are correct. In case you miss out on these the files cannot be retrieved once processed. Now that you know all about Delete All Except, you can use this freeware to delete a large number of files easily. Related posts:
Free File Cleaner to Delete Bulk Files: Delete All Except was originally published at I Love Free Software |
| Create Windows Aliases for your Favorite Apps: Win+R Alias Manager Posted: 31 Jul 2012 03:30 PM PDT Win+R Alias Manager is a free application which you can use in order to control what kind of word triggers are used for starting programs in the Windows Run dialog that you get after hitting the Win+R keyboard combo. Many people don’t know that it’s possible to edit these trigger words, and even create new ones. It has been possible to do this type of thing ever since Windows 95, there just wasn’t a program which you could use to manage these triggers, or aliases as they are officially known, until Win+R Alias Manager came along. Since what Win+R Alias Manager does isn’t very complex, it doesn’t have an overly complicated interface, and it’s not a large application. List of installed computer applications can be seen right away after you open Win+R. Everything that you need to edit the application aliases can be found in the upper toolbar, right below the windows title frame. The official name for these Windows Run triggers would be aliases, that’s why the application has “alias” in its name, but a lot of people will understand the word trigger better, because that’s what they basically are. Creating your own Windows Run aliases is very easy with the help of Win+R Alias Manager, just click on Add, and fill in everything that’s asked from you. Check out email alias service from Hotmail for people having multiple email addresses. Free Windows Run Alias creator – Win+R Alias managerYou get the same window for adding new aliases and the same window for editing existing ones, window which can be seen on the image above. First line at the top, the one which is underlined with red is where the alias goes. As you can see we are editing Chrome trigger or should I say alias. Word that you enter here can be anything you like, we’ve changed the trigger word from the default chrome to chromethebest. There can be no spaces or any other special characters which you can use for the alias, if you were planning on using them. File Path field is where you select which application will actually be launched when the alias above is entered into the Windows Run field. You can leave rest of the options the way they were, activated. Remember to mark them if you are creating a new alias, because they make it available to all the users, or don’t, if you’re not interested in doing that. After you’re done configuring everything hit Win Key + R to start Windows Run which can be seen on the image above, enter the newly edited alias to the launch field and hit Enter. This will open up Chrome, with your newly created Windows Run Alias. You can also check out windows launchers reviewed by us. ConclusionWin+R Alias Manager can come in handy if you have an application which hasn’t created a Windows Run alias or trigger on it’s own, because with this free alias manager you can add it yourself, with just a few clicks of a mouse. Next to being able to add new aliases, you can also edit old ones, and you can do all of these things free of charge, because Win+R Alias Manager costs you nothing. Related posts:
Create Windows Aliases for your Favorite Apps: Win+R Alias Manager was originally published at I Love Free Software |
| Free Contact Manager and Planner: Chaos Free Posted: 31 Jul 2012 02:00 PM PDT Chaos Free is a free contact manager and planning software that will help you organize meetings and appointments in an easier manner. This free scheduler software includes several sections like calendars, contacts, appointments, and tasks arranged in a very well designed way. All you have to do is put the name of the contact on the appropriate pane by clicking on the new tab. The Group tab allows you to specify a person like friend, family, client etc. Overall, it can be said that this application comes with all the features that are necessary to make it a fantastic choice for you to plan your events, appointments, and all that you need as a free digital assistant. Installing free contact managerInstalling this free contact manager software is quite easy as all you have to do is click here to download the free version. Once the file gets downloaded, simply click on Run and follow the instructions as per the setup wizard. If you want you can specify a different folder where you want to save the file or else choose the default option. Create a shortcut of the application in your desktop if you want and complete the installation procedure. The total installation procedure will only take a few minutes before you would start using it as per your needs. If you are interested to try some more contact manager and planner, you can check out DayViewer, Famjama and Exstora. Using this free contact managerThis powerful, free contact manager offers you with a contact entry screen that comes with a lot of options. The main tab consists of the contact section where you can add your contacts by clicking on the new tab option. Just below the contact info screen you can see two separate screens specifying your appointments and tasks. There is another section on the extreme right where you can add photos, phone numbers, notes and fields. Sometimes you may have tasks or appointments that need to be repeated at specific time intervals. This application will allow you to specify a frequency of period when the appointment or task will be repeated. By selecting index card at the top of the entry screen you can choose the appropriate repeat period and the frequency. While viewing your schedule you can use colors for the appointments where you get more than twenty color options. The color option can be found at the bottom of the entry screen and offers you with a way to filter your appointments accordingly. Similarly you can set the color option for a task by clicking on options at the top of the window and selecting the appropriate color from the list. This free scheduler application allows you to organize your data according to groups or categories. Groups can be found at the top of every section like contacts, appointments and task. When you select a new appointment or task out of the several tabs you will need to fill another tab named as category. All you need to do is click on the checkbox and you'll be provided with a cursor to add a label to the respective field. In order to back up your data you need to choose the Backup Data option from the File orb menu situated at the extreme left corner of the screen. The files that are backed up will be saved with a .BAK file extension. Apart from all these settings you will find the general program settings when you click on options found at the top of the main window. From there you can change the general settings, file associations, appearance, and transportable records. Just below that you will get the option to change the settings for your calendar, tasks and contacts. Cloud synchronization is also possible as you do not require installing anything extra. Just click on the file orb at the extreme left of the window and once you have an account you can go to settings and fill out the password and log in information. Now that you know all about Chaos Free, you can use this freeware to organize meetings and appointments easily. Related posts:
Free Contact Manager and Planner: Chaos Free was originally published at I Love Free Software |
| Unified Remote: Wirelessly Control PC From Android Phone Posted: 31 Jul 2012 12:30 PM PDT Unified Remote is a free tool to convert Android phone into remote to control PC from Android phone. Unified Remote has its own Android app in Google Play Store, and a Windows program to connect PC to the Android app. It allows you to control your PC from your Android phone. You can use your Android phone as mouse and keyboard which allows you to click and type on PC from Android. Apart from keyboard and mouse control, the Android app also reads the contents of hard drive of your PC. Tap on any content from your hard drive to open it on your PC. For e.g., if you find any song in the hard drive, then tap on the song from your Android phone to play it on your PC. The good part of Unified Remote Android app is its multiple keyboard option. The app provides keyboards in multiple languages to switch between and type from Android on PC. Unified Remote Android app even provides numeric pad to type numbers from Android on PC. You can control music with media player buttons in the app. Now play music on PC and control it from your Android sitting far from your PC and listening to music of your choice. Access start menu from Android on your PC and even the task manager to control the running applications on your PC. The additional controls include window media player controls, VLC controls, and YouTube control from Android to PC. Remember: Before connecting Android phone with your PC, remember that both the Android phone and your PC should be connected on same internet network. The Android app will then search for the server running on same internet network. Connect to the server running on your PC to connect your Android phone. Take a look in tutorial on how to control YouTube with Android on PC. How To Get Connected And Use Unified Remote:
You can now minimize Unified Remote application installed on your PC. After minimizing the app, you will find the launch icon in the system tray of your PC. Unified Remote runs in the background of your PC. Features Of Unified Remote To Control PC From Android Phone:
Unified Remote makes your PC management easy while sitting far from your PC with the help od Android phone. Install it on your Android and Windows PC and get all the control of PC on your Android. Just tap on your Android and see the result on your PC. You can also check another tutorial to remotely control PC from Android earlier reviewed by us. Related posts:
Unified Remote: Wirelessly Control PC From Android Phone was originally published at I Love Free Software |
| Unlimited Online Storage Free with Bitcasa Posted: 31 Jul 2012 11:00 AM PDT Bitcasa is a data storage service which offers its users unlimited cloud storage which can be shared between practically every device that you have, desktops, laptops, smartphones and tablets, although currently there are no apps for the last two, since the service is still in beta. To use it, you’ll of course have to register. You can do that by clicking on the Signup button in the upper right corner of the Bitcasa homepage. What you see on the screen above is what waits for your after you’ve successfully registered and logged in with your Bitcasa credentials in the main application, which is available for free download. Since this is online storage service it can also be accessed on the main website, by logging in: While we are logged in on the website we can see that there are some basic file categories available on the left side of the screen where you can sort different types of files, we have:
But don’t let these divisions limit your uploads in this unlimited storage service, because there are no restrictions as to the types and the amounts of files that you can upload. Uploading is very easy, and you can upload data from both the installed application on your computer or while you are logged in on the Bitcasa website. Data upload and unlimited storage with BitcasaUploading files online to the Bitcasa cloud storage is not very difficult, you just have to click on the Add button from the left sidebar of the application and you should see something which looks exactly like this: To add files, everything that you need to do is drag and drop folder which you want uploaded to the center screen and the transfer will begin. Similarly to what Dropbox does, Bitcasa will also create a folder in your libraries folder where you can seamlessly access data stored in your Bitcasa account as if you were accessing a local folder. On the bottom your can also see that there are suggestions of creating Bitcasa versions of folders like My Music, Movies, Pictures, Documents and so on, which is a smart thing to do if you would like to categorize your data a bit better. Is Bitcasa really offering unlimited online storage?So far there haven’t been complaints from anyone saying that they’ve managed to fill up their Bitcasa account, and there has been those who have tried. One user reports that there weren’t any problems after 500 terabytes uploaded, which is quite a lot. For the moment Bitcasa is free, but in the future it will cost around 10$ per month to use, think of now as a testing period, where you can see all the advantages and disadvantages of Bitcasa. Bitcasa has been created as a service which will allow people to forget about their external hard drives, and it has certainly done that. If you have a lot of files, and good internet connection, then this is the tool for you, there’s even a share option if you decide to share files and folders, try Bitcasa unlimited online storage for free. Related posts:
Unlimited Online Storage Free with Bitcasa was originally published at I Love Free Software |
| Find Missing Drivers and Install Missing Drivers Free: Driver Easy Posted: 31 Jul 2012 09:30 AM PDT Driver Easy is a free software to scan computer and find the appropriate drivers supported by PC. Driver Easy is one of the fastest and most convenient way to find missing driver for your PC. This driver scanner is simple and easy to use. You just have to run Driver Easy and scan the whole PC. Driver Easy will automatically scan the hardware and according to the operating system installed, the tool provides you with the list of drivers which are supported by your PC. Now check for the driver which you want to install on your PC and then click on download button to download the driver from the web. The software will automatically search for the driver selected and downloads it. After the driver setup is downloaded, you will see the install button in Driver Easy tool only. Click on the install button to install the driver on your computer. You must restart your computer to activate the changes made. Restarting the computer makes the driver start working on your PC. Likewise scan your computer and download the appropriate drivers required for your PC to perform better. Apart from showing the list of missing drivers, the tool also helps you to find the outdated drivers. You can download the update from the software itself and then install the driver updates on your PC. You can check other tools other than scanning the drivers of your computer. Other features include checking up the hardware information, driver backup, restore drivers, driver uninstall, offline scan, and windows update. I truly liked the software because of its simplicity and usefulness. How To Use Driver Easy Software To Find Drivers:Step 1: Download and install Driver Easy on your PC. Step 2: Launch the software and run hardware scan. Step 3: You will get the list of outdated and missing drivers. Check which one you need. Step 4: Now, click on download button to download the driver. The software will be automatically get connected to the web and download the driver setup. Step 5: After download completes, click on the install button to install the driver setup. Step 6: Now, you must restart you computer to make the driver work on your PC. Remember: While running the hardware scan through Driver Easy, make sure your computer is connected to internet. Driver Scan also works offline, but in that case you cannot download the driver. Offline scanning only detects the list of drivers which are outdated and missing. So, it's my personal recommendation, that you should run driver scan with Driver Easy when your computer is connected to internet, so that you can quickly download and install missing drivers. Features Of Driver Easy:
Driver Easy helped me lot in installing Wireless driver for my desktop. I was very upset, as my desktop Wireless internet connection did not work because the driver was outdated. Then my search ended when I found Driver Easy software for my PC. I scanned and found that the Wireless adapter driver was out of date. Then I downloaded and installed the latest driver update. Now my desktop wireless connection works like a charm. If you are really facing the problems regarding your system drivers, then install Driver Easy driver finder and make your PC perform better with up to date drivers. We have also reviewed about Uniblue DriverScanner which also helps you to find out missing, outdated, and up to date drivers for your system. Related posts:
Find Missing Drivers and Install Missing Drivers Free: Driver Easy was originally published at I Love Free Software |
| 5 Free Software To Get Windows 8 Look On Windows 7 Posted: 31 Jul 2012 08:00 AM PDT Here, are 5 free software to get Windows 8 look on Windows 7. Windows 8 comes with a metro user interface, where stuff is organized in a systematic manner, so it looks good. With the help of these software, you can easily transform your Windows 7 user-interface and make it look like Windows 8. If you are bored of viewing and working continuously on Windows 7 user interface, and if you are looking for change, then it's worth trying out these powerful software to get Windows 8 look on Windows 7. Try for free and get Windows 8 look on Windows 7. MosaicMosaic is a free software to get Windows 8 look on Windows 7 computer effortlessly. This free software transforms your Windows 7 OS and gives it a complete look of Windows 8 metro interface. This software helps you to take care of tasks like image viewing, text editing, Reading RSS feeds. You can even create a back-up of files and can directly access Google, Wikipedia, Yahoo, and other stuff. Mosaic even allows you to pin your favorites websites or applications to the Mosaic screen. It even offer widgets like sticky notes, calendar, etc. Get the complete feel of Windows 8 metro user interface using Mosaic on your Windows 7 computer. Read more about Mosaic or try it here. NewgenNewgen is another free software to get Windows 8 metro user interface on Windows 7 and Windows Vista computers. Newgen is a complete set of live widgets which brings out a part of content from your computer as well as from web. You will find limited numbers of widgets within Newgen, however it makes your Windows 7 interface look like Windows 8 metro user interface. This free software even lets you customize the Windows 8 start screen with the help of settings menu options. It even makes it possible to bring up user's favorite apps in just a single click. You can even watch videos, play music, and view images without opening them. Try Newgen for free. Read more about Newgen or try it here. Don’t forget to check out our post on complete guide to Metro UI of Windows 8. Windows 8 UX PackWindows 8 UX pack is a specially designed for Windows 7 to give it complete Windows 8 look. This free software basically skins your Windows 8 computer and makes it look similar to Windows 8. Unlike other such kind of software available across the web, this software does not modify or change system files for giving the look. The start screen interface that appears after installing this software include few tiles like desktop, videos, pictures, Window media player, weather, etc. It even displays a Windows 8 charms bar that appears when you click the top-right corner of the screen. Get Windows 8 look and some of it's functionality using Windows 8 UX Pack. Read more about Windows 8 UX Pack or try it here. Windows 8 Transformation PackWindows 8 Transformation Pack, from the name itself it's very clear that this is a free software to get Windows 8 look on Windows 7. If you don't want to try Windows 8, then it's worth trying out this software in order to get that feel of Windows 8 user interface right there on your Windows 7 computer. In this way you can taste Windows 8 without installing it on your machine. This free software gives a complete feel of Windows 8 Release Preview with new themes, toolbar buttons which are redesigned, fonts and mouse cursors, etc. If you want to experience Windows 8 interface, but not ready to install Windows 8, then I would suggest you to use windows 8 Transformation Pack. Read more about Windows 8 Transformation Pack or try it here. PulmonPulmon is a free tool which offers several windows 8 feature and gives a Windows 8 look to your Windows 7 computer. This free tool basically arranges few of your windows 7 program as tiles. Tiles are displayed just like they are displayed in Windows 8. You will find tiles for control panel, Internet Explorer, notepad, etc. Click on these tiles in order to access respective programs. You can even move around these tiles anywhere on your screen. Pulmon transforms your Windows 7 UI to Windows 8 Metro UI. Download Pulmon for free. Read more about Pulmon or try it here. All these software give you a good experience of Windows 8, while still retaining the functionality of Windows 7. This will help you in deciding whether you want to switch to Windows 8 or not. And once you decide to jump, you can move over to our Windows 8 Freeware website to get some cool free software of Windows 8. No related posts. 5 Free Software To Get Windows 8 Look On Windows 7 was originally published at I Love Free Software |
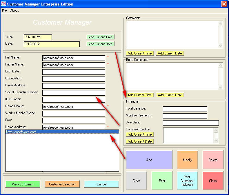
| Free CRM Software to Track Customers: Customer Manager Posted: 31 Jul 2012 06:30 AM PDT Customer Manager is a CRM software that can help shop owners and small size companies that are dealing with customers on a daily basis, because like the name of the program suggests, Customer Manager can be used to manage information about customers, irregardless of what kind of activity your bushiness is involved in, goods or services, Customer Manager can manage customer information just fine for all business types. You can enter a lot of different information about your customers, like you can see from the image above. Most important thing for any business is to keep in touch with their clients, and you cannot do that if you do not have a proper customer database, where all the important data about customers will be saved, Customer Manager can help you out with that, it’s small and very simple to use. Similar software TallyZip, Reflect, Zolno. Improve client relations with Customer ManagerEvery company, no matter what size and what kind of business they are conducting should have customer relations software installed on their computers. Cost of such software can sometimes make people, owners of companies and businesses not to invest in customer relation software. Money is tight in these troubled economic times that we are in, and a lot of people decide to keep in touch with their clientele the old fashioned way, phone or mail. Great thing about Customer Manager is that it’s a free application, so you don’t have to spend any money on it, if you decide to try it out. If you’re new to Customer Manager, the first thing that you need to do is enter in all the different contacts that you have, the customers with whom you’d like to keep in touch. Input fields that are important and which need to be entered are marked with red stars. Without them entered you’ll get errors when clicking Add. Another major advantage of using Customer Manager would be the fact that there is even a financial component of the application, true it’s small, but it can still be used in order to keep track of the basic debts that a particular client has towards your company or business. With this financial module of the program you can very easily monitor which of your customers owes you, or if for whatever reason you owe them any money. Once that the account has been created, and you click OK, customer that you’ve added will appear on the list of customers on the bottom left corner. To access any of them simply double click on their name or mark the name with your mouse and then click on View Customers. A small disadvantage of this program would be that it doesn’t have a way of how you can import customer information from other programs, so you might not be able to continue using your old customer lists, at least not if you’re not ready to import all of your contacts one by one. All in all Customer Manager offers a lot of different options for tracking customer information, best of all, the program is completely free, so if your company is just starting up, try Customer Manager as your CRM software. No related posts. Free CRM Software to Track Customers: Customer Manager was originally published at I Love Free Software |
| Free Media Converter to Convert Any Audio File: Kool Media Converter Posted: 31 Jul 2012 05:00 AM PDT Kool Media Converter is a respite for those of us who have our music files stored in a plethora of various formats such as FLAC, AAC, MP3, MP4, etc. It can convert any audio file into another format that the user chooses. Atleast that is what it looks like on paper. Let us see if this is actually the case. Features of this media converterThe application boasts of a number of features. It has a number of encoding options to convert your files from one format to another. It can recognize audio files in formats like FLAC, AAC, AINC, BONK, OGG etc. A number of these file formats are pretty uncommon and most players don't play or recognize these formats. This application, however, can do both. It can play the files as well as convert them. There is an option wherein the users can rip audio files from audio CDs so that they can be played on any portable music player. There's an option called CDDB which can be enabled. This allows the application to download information about the audio disc from the internet and modify the ID3 tags associated with the file to reflect more data. The user can edit the tags on their own as well using the in-built tag editor. One of the glaring omissions from the feature list is the lack of MP3 playback. Considering that it is quite possibly the most popular audio format used today, it should have definitely been included in the application Downloading and InstallationThe version reviewed here is Kool Media Converter 2.8.0.0. It is about 5.7 MB in size. Downloading is quite fast from their servers. Installation isn't the quickest out there and there are much larger programs which install faster. One annoying thing about the installation is that it prompts the user to download and install a program that is a toolbar for browsers. This hampers the smooth running of the installation procedure. Another annoying thing is that the installer closes all browser windows that might be open. Whereas other programs prompt the user to save their work and then close the browser, this program assumes that there isn't anything more important at that point in time. This can be very annoying. Working and Interface of this media converterOnce installed, the program works smoothly enough. The interface isn't the best out there, but it is legible and works without much problem. Encoding is quite fast, but the buttons and controls could be a bit easier to use. The dialog boxes and user prompts also need a little work. On the functionality front, all seems to be well. Results are quick and satisfactory, but the absence of MP3 playback is still a worry. To convert a file, one needs to simply open the file by navigating to the required directory in the prompt. Once that is done, the output format needs to be specified. After doing that, all the user has to do is hit the play button, which starts the conversion. VerdictThere are more effective media converters available on the internet and they do a better job of many things without any of the glaring drawbacks of Kool Media Converter. As it turns out, the application is 'Kool' only in name and needs a lot more work before it actually becomes so. Related posts:
Free Media Converter to Convert Any Audio File: Kool Media Converter was originally published at I Love Free Software |
| You are subscribed to email updates from I Love Free Software To stop receiving these emails, you may unsubscribe now. | Email delivery powered by Google |
| Google Inc., 20 West Kinzie, Chicago IL USA 60610 | |






![Validate my Atom 1.0 feed [Valid Atom 1.0]](valid-atom.png)


0 comments:
Post a Comment