I Love Free Software |
- Free Instant Messenger for Windows: One Instant Messenger
- Free Keylogger and Mouse Tracking with Key Catcher
- Extract Text from PDF Documents: PDF2Text Pilot
- Keyboard Shortcuts For Chrome Browser
- Free CD/ DVD/ Blu-Ray Burner: Astroburn Lite
- Free Antivirus to Protect PC: Rising Antivirus Free Edition
- Show Facebook Photo on Incoming Call with Facetones App Android
- Free Unlimited Website Uptime Monitor: StatusCake
- Free Encryption & Marking Software: OpenPuff
| Free Instant Messenger for Windows: One Instant Messenger Posted: 24 Jul 2012 05:00 PM PDT One Instant Messenger from 'Best Web Sharing' is an All-in-One Instant Messenger client for Windows having the least resource requirement and being really fast in its operation. In other words, it is adaptable and at the same time it supports multiple protocols offering a wide range of support for different Instant Messengers. Features of this free instant messenger:Initially the user needs to create a Windows IM user profile and he/she needs to choose a profile driver from the available list as shown in the figure below. Coming straight to the available features in this 'all under the hood' Instant Messenger, we delve into the following points right away:
Once you are in the chat window, you can perform a variety of IM operations like sharing files, viewing user profiles, view previous chat history and many more. It also comes with options to group your chat buddies for easier and smoother functioning of your needs.
Installation and DownloadOne Instant Messenger comes in a small size of 4.94MB and can be downloaded free of cost by following this link. During installation, the installer will ask you to install an additional component called 'Energy Community Toolbar' and 'Energy Web Search'. The user can choose to install the components or he can even leave them out by selecting the appropriate options. Installation is simple and hardly takes a couple of seconds to complete. The Final VerdictOne Instant Messenger is thus a very small application and is a great solution for all Instant messaging needs of the user, as majority of the popular IM protocols comes all under one hood. Most importantly this app supports no Adware or Spyware. Moreover, the interface is user friendly and easy to use, thus making this software an ideal All in one Instant messaging solution. Related posts:
Free Instant Messenger for Windows: One Instant Messenger was originally published at I Love Free Software |
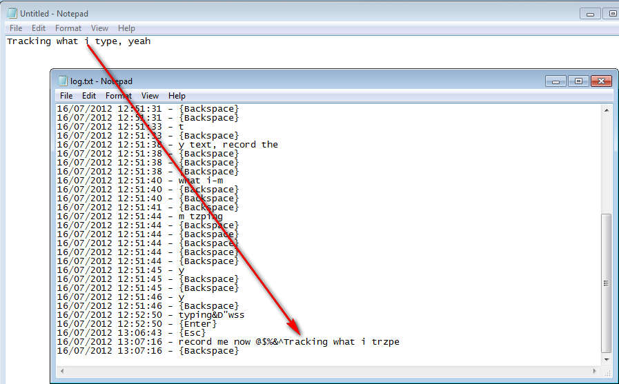
| Free Keylogger and Mouse Tracking with Key Catcher Posted: 24 Jul 2012 03:30 PM PDT Key Catcher is a free application which you can use in order to monitor key strokes and even mouse clicks. This type of application can come in handy for several different reasons, mainly for security purposes, if you are trying to discover if someone is using your computer without your knowledge. Key Catcher will work in the background, with only the system tray icon being there to tip off the intruder that it’s being monitored. There’s no interface for Key Catcher, after you install it, it will automatically start working in the system tray, and from there you can control this free keylogger application. On the left side of the screenshot above you can see a log file opened, and that there are some key strokes logged already. The only menu that you will get will be the one that you get after right clicking the system tray icon, it can be seen on the image above. Keylogging and mouse logging can come in handy in several different situations, here are some. Similar software: Spyrix Keylogger, kidLogger, 5 Best Free Keyloggers. Monitor employee activity with Key CatcherThese days there are tons of distractions creeping behind every corner, from video sites, social networks, game sites and even news sites which can distract workers from doing their jobs. By installing a keylogger like Key Catcher, you can keep better track of what exactly it is that your workers are doing on their computers while they are on the company hour. You’re lucky if the nature of your work doesn’t require for your workers to have internet access, because then chances are lower for them to wonder off. Image above shows how what’s typed in a text editor for example is tracked in the log files of Key Catcher. If for example someone who works for you decides to open up YouTube, Facebook or any other site like that, you will know about it, because what’s being typed will not be business related. Detect unauthorized computer use with Key CatcherImagine another situation where you are sharing the apartment or a house with several other people. You start suspecting that someone is using your computer without your permission, but you can’t prove it, by installing Key Catcher you just might get the evidence that you’re looking for. As you can see from the image above, Key Catcher also comes with mouse tracking capabilities. They can be turned on additionally, right click on the system tray icon and mark the Mouse Trap option if you want to track mouse clicks. By using the Key Catcher you can find out if someone has been using your computer when you’ve been away easily. Just leave it running in the background and then later when you come back, open up the Key Catcher log by clicking on the system tray icon, and selecting Log, and simply check to see if something was recorded during the time that you have been away. If you see something logged, then you’ll know something’s up. Key Catcher is free, if you’re looking for a simple keylogger, then Key Catcher is for you. Related posts:
Free Keylogger and Mouse Tracking with Key Catcher was originally published at I Love Free Software |
| Extract Text from PDF Documents: PDF2Text Pilot Posted: 24 Jul 2012 02:00 PM PDT PDF2Text Pilot is a powerful, free PDF extraction tool which could be used to extract text from PDF documents. Although you can open up a PDF document from which you can copy and paste the text, PDF2Text offers you a faster way of extracting text from PDF documents. Adding to that you can actually extract text from multiple documents and that too with a press of a button. The user interface is quite simple wherein the process of conversion could be easily done, even by those of you who are not much into using complicated software. You can create text files containing the text you got after the PDF extraction process. Installing PDF2Text PilotIn order to install this software you need to browse to the site of the developers here and click on the download link available at the bottom. After you do so the download process gets initiated and the installer gets downloaded on your system. Once you have the installer you just need to start the installation process. It takes a couple of seconds after which you are ready to use this software. Click on the shortcut or select the launcher from your start menu to start using the software. You can also try PDF Text Extractor, a software similar to PDF2Text Pilot. But if you want to extract text from images, you can try Advanced OCR Free and gttext. Using PDF2Text Pilot to Extract Text from PDFWhen launched you would see a big window on your screen divided into two halves. The upper cells give you the option to select the PDF documents from which you wish to extract the texts from. Below that you have the cells representing the stored or extracted text files. To begin with you need to click on Add files and browse to the location where you have the PDF files from which the texts need to be extracted. In case you have an entire folder containing PDF documents and you wish to extract text from them all, you can click on the option ''Add Folder''. Using this feature you can complete an entire set of PDF documents and that too with just a single go. After selecting the folder containing the PDF files you would see them appearing on the main screen. The next step is to click in the ''Choose'' to the right of the screen and select the destination where you wish the extracted file to be saved. The moment you are done selecting the place where you wish the extracted texts to be saved you are one step away from extracting all of them. You even have the option at the bottom where you might extract all the PDF documents into a single text document. You can do so by checking the box before the option named ''All to one''. Now you need to click on the Convert option at the bottom most of the screen which would initiate the extraction process. It would take seconds to run the process and have the extracted files in the folder selected. You can access these files by double clicking on them from the list itself or you may browse to the saved folders and open the files. The extracted files are in the TXT format so it would open in your Notepad or the Wordpad Editor. Overall, the simplicity of PDF2Text Pilot makes it a very good offering especially for those people who look for converting numerous PDF documents and extract the text from them. Related posts:
Extract Text from PDF Documents: PDF2Text Pilot was originally published at I Love Free Software |
| Keyboard Shortcuts For Chrome Browser Posted: 24 Jul 2012 12:30 PM PDT Here, are keyboard shortcuts for Chrome browser. Keyboard shortcuts for Chrome make it easy for you to browse internet with ease while using Google Chrome browser. Managing browser with your keyboard makes your work faster and easier. Using these keyboard shortcuts, you can use your keyboard as a mouse and navigate all your browser options with keyboard. Below keyboard shortcuts are only available for Google Chrome browser Keyboard Shortcuts For Google Chrome Browser:Ctrl+T → Open a new tab Ctrl+W → Close a Chrome tab Ctrl+F4 → Close Chrome browser while running a single tab Ctrl+9 → Switch to last tab Ctrl+Tab → Switch between tabs from first to last Ctrl+Shift+Tab → Switch between tabs from last to first Ctrl+N → Open a new Chrome window Ctrl+Shift+N → Open a new Chrome window in incognito mode Alt+F4 → Close a Chrome window Ctrl+Click on link → Open a link in new Chrome tab Alt+Click in link → Download link. Ctrl+l/Alt+D → Jump to address bar and enter the a new address to access on Google Chrome Ctrl+E → Enter search query in address bar Ctrl+Enter → Add www. at the beginning of input address and .com at the end of the input address. Ctrl+Plus key(+) → Zoom in (Ctrl+Mouse wheel) Ctrl+Minus key(-) → Zoom out (Ctrl+Mouse wheel) F11 → Turn full screen mode on/off Alt+Home → Jump to home page Alt+F → Open the wrench menu Ctrl+H → Open history tab Ctrl+J → Open downloads tab Ctrl+D → Add bookmark for current webpage Ctrl+Shift+D → Add bookmark for current webpage and edit details Shift+Esc → view Google task manager F1 → Chrome help. Click here to check out more keyboard shortcuts for Google Chrome browser. You can also check out keyboard shortcuts for Windows Live Writer and Keyboard shortcuts for Facebook. No related posts. Keyboard Shortcuts For Chrome Browser was originally published at I Love Free Software |
| Free CD/ DVD/ Blu-Ray Burner: Astroburn Lite Posted: 24 Jul 2012 11:00 AM PDT Astroburn Lite is a free burning application which you can use in order to create backups of you data to optical discs, but not only that, you can even burn disc image files and manipulate optical discs in other ways, or example erase re-writable CDs, DVDs or Blu-Rays. Like the name of this free burner suggests, Astroburn is a free application which comes packed with the following list of features:
It might not be the most advanced burner, but if you are not a too demanding user, then there shouldn’t be any kind of problems with Astroburn. There aren’t options for burning more specific disc types, for example music, videos, pictures and so on, but with this basic free edition of Astroburn you can still do a lot, in fact you can even burn all of the previously mentioned disc types, you just might not have the formats that are normally created automatically by a program, like a film DVD. Similar software: MC Burner, Cyberlink Power2Go, 5 Free Blu Ray Burners. Burn data discs for free with Astroburn LiteData discs would be the basic disc types where you can select practically every file type and burn it to a DVD, Blu-Rays or even the now obsolete CD. Creating a data disc is not very difficult, as you can see from the image above, you need to select which file you would like to add to the burn list. You can do this by clicking on the black document with the white plus sign. This will open up the standard Add files window where you can browse your computer for files which you would like to burn. Since we are here talking about a data disc, there are no file type restrictions, which means that you can select:
Everything that you can think of can be added and burned with the help of Astroburn. You now might be confused, few lines back we said that you cannot burn specific disc types, and that is still true, and it’s a huge drawback of this free burner utility. What we were referring to were a DVD Video or Super Video CDs. Even though you could burn a DVD by recreating the folder structure, it would be nice if there were an option and preset which would take care of this automatically. Burn disc image with Astroburn LiteNext to files, you can also burn entire disc backups or disc images with he help of Astroburn. For this to happen, you need to click on the second tab on the upper part of the screen. From there you can open up the image file and then simply choose the recorder, burning speed and that’s it. Format support is rather impressive:
Total of 12 disc images are supported, so you can be rest assured with Astroburn Lite, it will work just fine for all of your burning needs, and best of all it’s free, try it and see how it goes. Related posts:
Free CD/ DVD/ Blu-Ray Burner: Astroburn Lite was originally published at I Love Free Software |
| Free Antivirus to Protect PC: Rising Antivirus Free Edition Posted: 24 Jul 2012 09:30 AM PDT Rising Antivirus Free Edition is a free antivirus for your system which protects it against Trojans, viruses, Rootkits, and other malicious programs which could prove fatal for your computer. The antivirus is among the simplest of programs around where the ease to use and the active defense technology makes it great software to protect your computer. This free antivirus also works as a free Trojan remover. Other features which the software comes with are:
Installing this free AntivirusThe free antivirus is pretty easy to install where you just need to download the software from the link here. Once you download the program on your system which takes about 10-15 minutes depending on the speed of the connection. The next step is to run the setup file after which you would be asked to register with your email id and proceed with the installation. If you are interested to check out some more antivirus program, you can try Digital Defender, Avast and Avira 2012 reviewed by us. Using this free AntivirusUnlike other Antivirus programs this software is very simple both in terms of use and the looks it has. The interface is quite attractive where the main window has the option of carrying out scans of three different levels, namely:
Moreover the Mascot or the software assistant which is the lion present at the right of your screen while you have this antivirus working makes it a pretty animated antivirus. Depending on the type of scan you need you can select any of the above options. For a scan to check the system quickly you need to use the quick scan. On the other hand if you wish each and every file on your system to be checked then you need to click in the Overall Scan option. Moreover if you wish to customize the scan process i.e. scan only specific areas then you can choose the Custom Scan option where you are provided with the option to select the locations which you wish to be scanned. Moving on to the other options that this software comes with, you have the Defense scanning tools which can be enabled for scanning your mails or the File Monitor that automatically kills any sort of Trojan, Backdoor, worm or other harmful elements as soon as a file is opened on your system. The program comes with several other tools which could be accessed from the tab named ''Tools'' where you are provided the link to the developer's website with hosts of other additional tools and options such as backing up the virus report, etc. The other feature which needs to be mentioned is the Smart Update feature available at the right of the main window. Once you click on it you are provided to update the software version so that the feature of this program gets updated to the latest release. It would take some time before the program gets updated. It is recommended to update your antivirus after specific intervals to keep your software prepared to fight any type of attacks which it might counter while you are using your system. Further to make changes to the way the software performs or the way scans would be conducted you can click on the settings option available at the top of the main window. You may pre-define the time when you wish to perform specific scans or may be change the security levels depending on the strength you believe your system needs to be protected. You may even schedule your updates so that you need not have to worry at all to update the software from time to time. It would automatically be updated as per predefined duration. Therefore in the race of some of the powerful and costly antivirus programs Rising Antivirus scores well as a performer. The simplicity and the features that it comes with make it a pretty good antivirus to use on your computer. Moreover the fact that it does not consume much space on your hard disk or doesn't hamper the performance of your system is truly great for people who look for simplified protection tools for their computer. No related posts. Free Antivirus to Protect PC: Rising Antivirus Free Edition was originally published at I Love Free Software |
| Show Facebook Photo on Incoming Call with Facetones App Android Posted: 24 Jul 2012 08:00 AM PDT Facetones is a free Android app to sync Facebook profile photos with contacts on Android. Now, whenever your Facebook friends call on your phone, you will see their photo slideshow in incoming calls screen. Facetones app identifies the contacts which you have selected and import photos from Facebook which plays in the form of a slideshow on an incoming call. The app enables the photo slideshow on only the selected contacts which you have synched with the Facebook profile of that particular friend on Facebook. On launching Facetones, the app automatically imports all the contacts from the phone book of your Android phone. Now, you can select any of the contact and sync it with the same person's Facebook profile, so as to play the slideshow of profile pictures. Steps To Use Facetones App To Get Facebook Photo Slideshow On Android:Step 1: Download and install Facetones app on your Android phone. Step 2: Launch the app and then login to your Facebook account to allow the app to sync with your Facebook account. Step 3: Now, after a while, the app imports all the contacts from your phone book saved on your Android phone. Step 4: Tap on a contact and then select the appropriate person's Facebook profile. Step 5: Now, exit the app and whenever an incoming call lands on your Android phone with the selected contact, you will see the slide of your friends Facebook profile photos on your Android screen. Features OF Facetones App:
Install The App:Click here or scan the QR Code below to download Facetones app from our App Store. You can also head to Google Play Store and search for "Facetones" app on your Android phone. Facetones app is little nifty app that can easily change your caller ID screen on your Android phone by playing a beautiful slideshow of Facebook pictures. Make your caller ID live with your friends latest Facebook profile pictures and skip of reading the name and identifying the caller. If you find any other caller ID Android app, then do let us know in comments below. You can also check the tutorial to set any video on your Android caller ID. Related posts:
Show Facebook Photo on Incoming Call with Facetones App Android was originally published at I Love Free Software |
| Free Unlimited Website Uptime Monitor: StatusCake Posted: 24 Jul 2012 06:30 AM PDT StatusCake is a free website uptime monitoring service where you can add unlimited number of websites and track their availability. Free uptime tracking isn’t the only thing which makes StatusCake great, you can also be notified about changes in your website status in several different ways, email or Skype for example, so that you can react right away if there are any kind of problems with your website. If you are a website owner, and especially if you are making a living off of your website, you’ll probably know how important it is to be notified quickly if your website becomes inaccessible, if it experiences downtime. Users will not be able to open your website, they will be unhappy, and you will lose money, with StatusCake you can minimize downtime damage by being promptly notified if your website goes down, so you can contact hosting support and make your site available once again. List of more interesting features that StatusCake has to offer would be this:
Everything that you see listed above comes completely free, but there are certain additional services which StatusCake offers, which have to be paid, but before you’ll be able to use any of the tools that come with StatusCake, you’re gonna have to add at least 1 website to the list of tracked websites. Similar services: Site Monitor, 5 Free Tools to Monitor Website Performance, Loads.in. Free website uptime monitor with StatusCakeConfiguring a website inside StatusCake is not very difficult, in the left sidebar select the top option, Add New Website and then simply start filling out the information that’s requested from you. Required fields are marked with red stars, there’s actually just one required field, the Website URL field where you need to enter the address of the website for which you wish to monitor uptime. Paid feature of StatusCake that we mentioned would be the SMS website downtime notification, to use it you’re gonna have to fill your account with SMS Credits. Good thing is that next to SMS there’s several other ways of how you can be notified, as you can see from the image above, we have:
Check website technical status with StatusCakeNext to website uptime monitoring StatusCake can also check your website speed and other important website information. This is achieved with the help of the Technical Test, which can also be found in the left sidebar, right below the add website button. Uptime Widget can be installed on your website, click on the Uptime Widget in the menu on the left, copy the widget code and paste it to your website. StatusCake is a great way of how you can keep track of your website availability and best of all, it’s completely free, at least try it, it doesn’t cost you anything, and if you don’t like it, then just don’t use it, but we’re sure that that won’t be the case. Related posts:
Free Unlimited Website Uptime Monitor: StatusCake was originally published at I Love Free Software |
| Free Encryption & Marking Software: OpenPuff Posted: 24 Jul 2012 05:00 AM PDT OpenPuff is powerful, free steganography software which is used for highly sensitive data convert transmission. This free steganography software also works as a free marking software. The program comes with hosts of features and has some unique features which are not available in any other software in the same league. Having powerful features in OpenPuff, makes the process of hiding and securing confidential files much simpler and secured. You can secure confidential files easily using this free marking software. Installation of OpenPuffThe process of installation of OpenPuff is pretty simple where you just need to visit the developer's website here and click on the download link. Once you do so the download process starts and a zip file gets downloaded on your system. The next step is to unzip the files on your system. After all the steps have been carried out the next step is to launch the program which could be done by clicking on the Openpuff.exe file. You can also try Klonsoft, Axcrypt and Clotho to secure and hide confidential files. Using this free encryption softwareOpenPuff can be used to hide files up to the size of 250Mb and you could use it to encrypt the confidential files over images, videos, audios, adobe files, or the flash files. To begin with the initial screen which comes up after the program is launched looks pretty simple with several options appearing on it. In order to start hiding your confidential files you need to key in the passwords in the section A, B, & C. After doing so click on the Add button at the bottom and select the file which you wish to use as a carrier for your confidential file. It can be an image, video or any of the above mentioned file formats. The next step would be to select the file which you wish to encrypt. It can be done by clicking on the Browse option appearing on the top right of the main window. It would ask you to browse the particular file which needs to be encrypted through its explorer window. After you are done setting all the options and selecting the respective files and passwords the last step is to click on the Hide button available at the extreme bottom right of the main window. The moment you press the button the process of hiding gets initiated. It takes a few seconds and the file in question gets encrypted easily. You may check by browsing to the folder where you have saved the encrypted file and you would see the carrier instead of the file that you encrypted. In order to decrypt the file you need to come back to the main window of the program and click on Unhide to proceed. After doing so you would need to insert the 3 passwords that you had used while encrypting. Now move over to the Add Carriers option available at the bottom and select the file to be decrypted. Click on Unhide after you are done selecting the right options. This will initiate the Unhide process where it will ask you to select the place where you wish to save the decrypted file. After the process completes you can view your protected file once again. There are several other features such as advanced encryption process through its bit selection and others which makes OpenPuff a truly impressive offering. The fact that it is available for free makes it even a much better option against the other software available for a price tag. Related posts:
Free Encryption & Marking Software: OpenPuff was originally published at I Love Free Software |
| You are subscribed to email updates from I Love Free Software To stop receiving these emails, you may unsubscribe now. | Email delivery powered by Google |
| Google Inc., 20 West Kinzie, Chicago IL USA 60610 | |






![Validate my Atom 1.0 feed [Valid Atom 1.0]](valid-atom.png)


0 comments:
Post a Comment